Installing
The quickest way to get started and explore the DbVisualizer features is probably to install the demo database.
The demo database is based on the Sakila Sample Database, adapted for use with the H2 database engine, and adjusted to better illustrate DbVisualizer features.
Note: The available features are restricted by the capabilities of the H2 engine; in order to get the full picture, you should connect DbVisualizer to the database(s) that you intend to use.
Installing/Uninstalling
You can install, uninstall or reinstall the demo database from the background panel (visible when all tabs are closed) or from the Help menu. The installation dialog shows you the details, but in essence, you will get a local file for the database (initialized with the sample data), a connection for the database, and a set of sample scripts. You can use this database as you please to experiment; if you mess things up, you can always reinstall it to get a clean start.
The Database
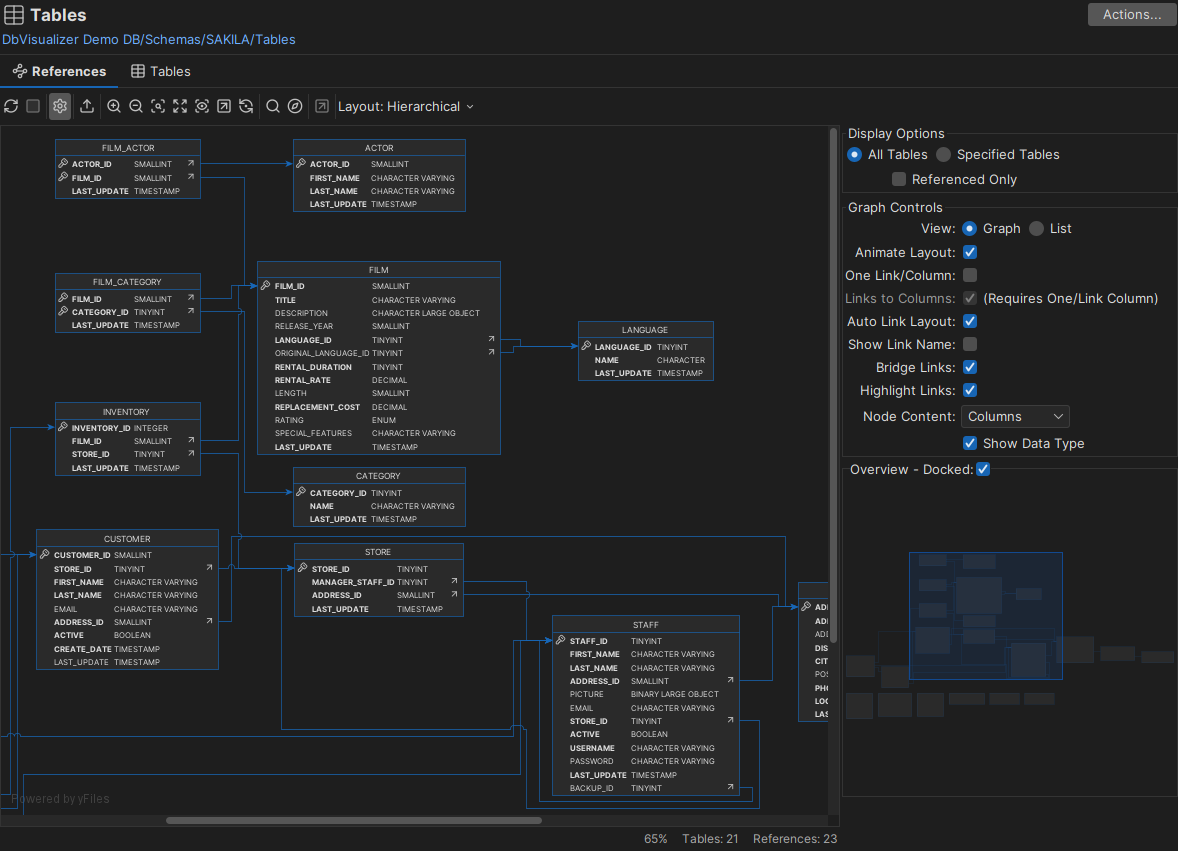
The demo database represents a DVD rental store with fictitious actors, movies, customers, etc. Besides tables and views, the sample includes code objects (triggers and functions). You can view the schema and DDL, both graphically and textually, and add/edit/delete objects.
The demo database is installed with its own driver, the sakila-dbvis.jar file with the triggers and functions, and an open connection to the database. The driver is actually the standard H2 driver, but we keep it separate to ensure that the version is compatible with the demo database, and to avoid conflicts with any other H2 connections.
If you open the References tab on Tables node, you get a graphical view of the schema:

Samples
In addition to the database, you also get a number of scripts in the Files tab under the Bookmarks/DbVisualizer Demo Scripts folder; most of them are based on the demo database and were used to create the screenshots and examples in the User Guide.
The Sakila folder holds a few variants of the Sakila database, ported to a few different database engines; you should be able to install them on your own database.
Disclaimer: Please note that the Sakila scripts were downloaded from various open source repositories and provided for your convenience; only the H2 scripts are developed and supported by the DbVisualizer team.
Sources
Finally, in the .dbvis/DEMO folder, you find the actual database file (sakila-dbvis.mv.db) and the Java™ source code for the triggers and functions used in the demo database (the code that is compiled into sakila-dbvis.jar).
The driver used for the demo is the driver named DbVisualizer Demo Driver which is a h2 driver.