intro
DbVisualizer 25.3 introduces shared database connections with support for Git, major MongoDB upgrades including full document editing, filtering and performance optimizations, a new sidebar layout, improved Git conflict resolution, and several productivity boosts. Let’s take a closer look.
Mount connection folders
You can now share database connections across a team by mounting an external connections folder. This makes it easier to align on a common set of connection definitions, onboard new teammates faster, and avoid time spent recreating the same connections in multiple places.

Connections in a shared folder can be added, renamed, and reordered, so the shared list stays clean as your team grows. Some settings are user-specific and are kept private, and the team can collaborate on the connection setup while each user keeps their own credentials and any personal options locally.
Git support for database connections
Teams can now keep their shared connections under version control by storing the corresponding connection folders in a Git repository. This gives you a single source of truth for the shared connection definitions, with the same review and change discipline you already use for code.
When a shared connection is added, updated, or reorganized, you can commit the change from within DbVisualizer using the Git tab. Git Log makes it easy to see what changed and when.
MongoDb Support
Improved support for MongoDB
Create, edit, and delete documents in MongoDB
It is now possible to create, edit, and delete MongoDB documents directly in DbVisualizer. Documents can be edited in the grid for quick changes, or as JSON when you need full control.
You can also adjust document structure without resorting to scripting. Edit existing columns, including nested fields, and add or remove columns as your data model evolves.
A redesigned MongoDB data grid
The MongoDB data grid has been redesigned to be more convenient and more focused. It now follows a setup that is more in line with other databases in DbVisualizer including the value, document and aggregates views, so it feels familiar and is quicker to work with.

Filtering has improved as well. You can now filter using MQL expressions to narrow down results more precisely.

Indexes in the database objects tree
Index information is now displayed in the database objects tree, making it easier to see what is indexed and understand how collections are optimised.

Performance improvements
Working with MongoDB is now noticeably faster, especially when browsing and interacting with larger collections.
User Interface
New sidebar in the UI
A new sidebar-based layout is now available. It replaces the classic tab and tool window structure with a more streamlined experience, while keeping key tools within easy reach.
The layout includes keyboard shortcuts to speed up navigation and focus switching. You can also adjust the sidebar presentation by choosing large or small icons, showing text labels or icons only.
By clicking an active sidebar button you’ll hide the current navigation view and maximise the work area. This is particularly useful when you want to focus on a script or large table that you’re working on.
Git Integration
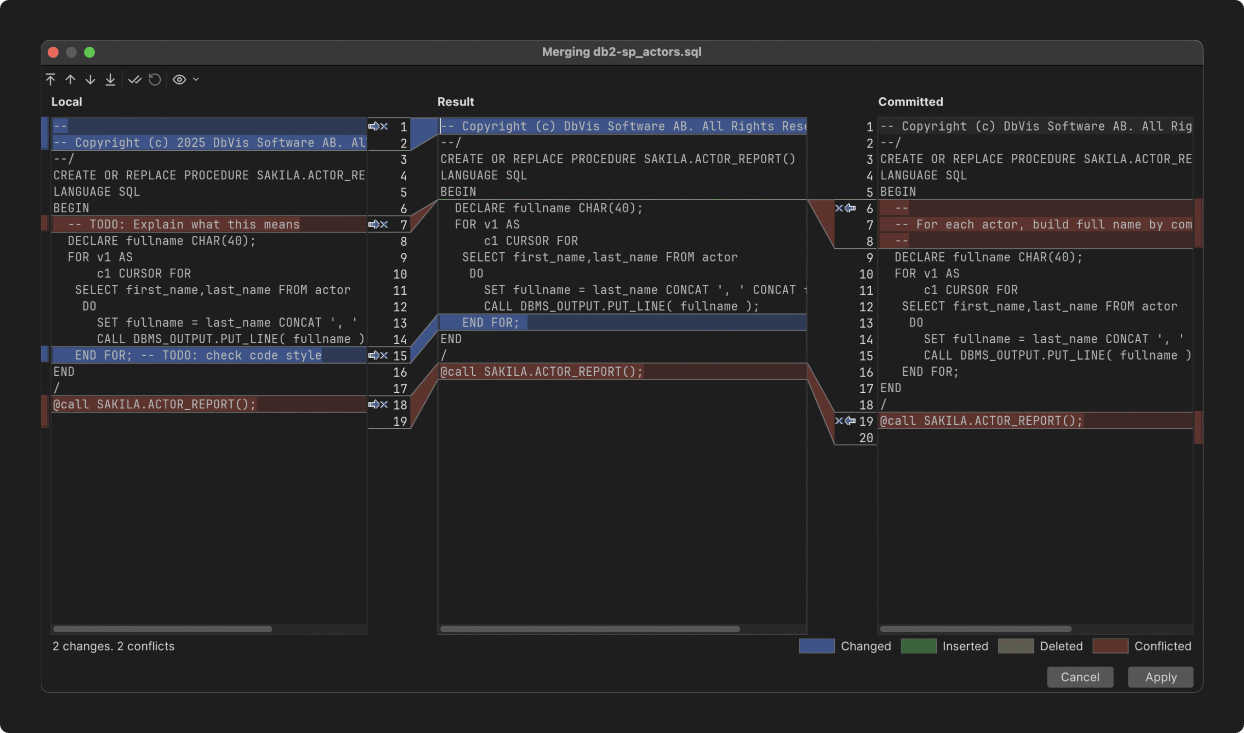
Three-way merge in Git
DbVisualizer now supports three-way merge in Git workflows. This improves conflict resolution inside the application by helping you compare changes more clearly and resolve conflicts with fewer manual steps.

AND MORE
And more improvements across the board
Support for Valkey
DbVisualizer now offers out-of-the-box support for Valkey. This helps you work with Valkey databases in the same way as Redis.
Faster auto-complete for large schemas
Auto-complete performance has been improved for very large schemas, including environments with hundreds of thousands of tables. Suggestions stay responsive in situations that used to be slow.
Row count for the current query in SQL Commander
A new context action in SQL Commander lets you get a row count for the current statement without writing a manual COUNT query.
And that’s not all…
There are a total of 31 improvements and fixes that you can read about in the release notes.
OTHER RELEASES