intro
The practical guide to choosing the best SQL client or Entity-Relationship (ER) tool for building, documenting, and iterating schemas in 2026.
If you've ever stared at a database with dozens of interconnected tables, you know that understanding the structure can feel tiring. That's where ER diagrams come in. They turn complex table relationships into something you can actually see and work with.
The thing is, SQL clients vary wildly in how well they handle database modeling. Some will auto-generate a messy diagram that raises more questions than it answers. Others give you proper modeling tools that actually make your job easier.
We've tested the top SQL clients in 2026 to see which ones are worth your time for ER diagrams and data modeling. Here's what we found.
TL;DR (Quick recommendations)
Why do ER Diagrams Still Matter in 2026?
ER diagrams are still the clearest, most efficient way to show database structure and intent. They capture relationships, cardinality, ownership, and constraints at a glance. Even in teams that rely on schema-first code and migration tools, diagrams make onboarding faster, simplify design reviews, and support better cross-team decisions, particularly when a database serves multiple workloads like analytics, OLTP, and caching. SQL clients that combine live schema introspection with shareable diagrams help smooth out much of that process.
A few reasons are:
Key Factors to Consider When Evaluating SQL Clients for ER Diagramming & Modeling
Before going into the tools, it helps to understand what makes a great ER diagramming and modeling experience. The best SQL clients in 2026 typically offer precise live introspection that automatically retrieves primary and foreign keys, constraints, column types, and other schema details directly from the database.
They also provide intelligent layouts and filtering options that make it easier to navigate large or complex schemas, allowing users to group tables by schema, tag, or relationship. A strong SQL client should include reliable export options such as PNG, SVG, DDL files and integrate smoothly with version control systems like Git to simplify collaboration and change tracking.
Collaboration itself is another crucial factor: tools that support shared diagrams, in-app commenting, or web-based sharing foster smoother teamwork. Good performance is equally important, as the client should handle thousands of tables without lag or freezing. Comprehensive database coverage ensures compatibility with major engines such as PostgreSQL, MySQL, Oracle, and SQL Server, while flexible licensing and pricing options allow teams to choose between open-source and commercial editions depending on their budget.
Time to hit the ground running!
Best SQL Clients for ER Diagrams & Modeling (2026)
Let’s look at a carefully curated list of the best SQL clients for ER diagramming and modeling in 2026.
1. DbVisualizer
DbVisualizer's references graph automatically renders all primary and foreign key mappings in an interactive graph. It gives teams a clear view of database relationships and lets them explore schemas visually with ease.
What sets DbVisualizer apart is its multiple layout modes (Hierarchical, Organic, Orthogonal, and Circular) which help users adjust complex diagrams to their preferred visual style. This flexibility is especially useful when working with large or unfamiliar databases because it allows you to reveal hidden relationships or simplify tangled structures at a glance.
The interface also supports zooming, panning, table highlighting, and export options for multiple formats (JPG, PDF, PNG, SVG, EMF, GML, GIF). Together, these features make DbVisualizer a robust, visual-first database exploration tool that balances clarity with power.

Feature Overview:
DbVisualizer is ideal for teams working with diverse database technologies who need reliable reverse engineering and clear visual representation of existing schemas.
Its strength lies in live introspection and polished exportable diagrams though the free edition limits visualization to direct table relationships.
2. DBeaver
DBeaver includes built-in ER diagramming for existing tables and schemas, offering flexible layouts, routing styles, and customization options. The Ultimate Edition extends database connectivity to over 80 engines and provides enhanced visualization tools that make it easier to manage large or heterogeneous environments.
The range of layout types and advanced features may vary depending on the edition, but even the free Community version delivers well.

Feature Overview:
DBeaver suits teams that need broad database support or operate in mixed SQL and NoSQL environments. Its interface can feel overwhelming for simple tasks, and some advanced modeling features require the paid Ultimate edition.
Locate the DBeaver ER diagram documentation here.
3. DataGrip (JetBrains)
DataGrip pairs JetBrains’ renowned editor ergonomics with database introspection and diagram views. It is particularly strong when you want to combine heavy SQL refactoring, code-style migrations, and lightweight diagrams. Recent 2026 updates keep expanding its introspection and user interface polish.

Feature Overview:
DataGrip is a natural fit for developers already embedded in the JetBrains ecosystem who want strong SQL tooling combined with diagramming. Its capabilities are impressive for everyday database work, though it remains a commercial IDE rather than a specialized modeling product.
Find the documentation for the ER diagram here.
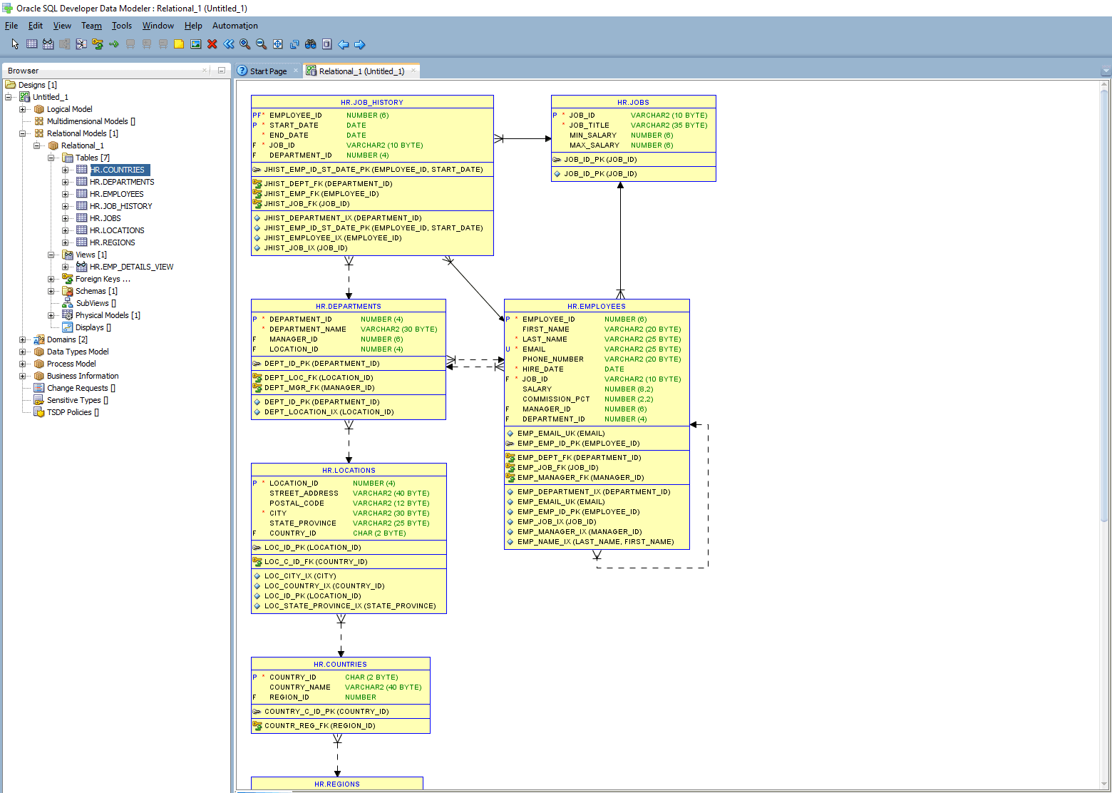
4. Oracle SQL Developer Data Modeler
Oracle SQL Developer Data Modeler is a free tool that simplifies data modeling tasks. It enables the creation of database relational diagrams through reverse engineering, supports multiple modeling approaches (conceptual, logical, physical), and provides comprehensive import/export capabilities for enterprise database management.
It supports integrated version control and usage in both cloud and traditional environments.

Feature Overview:
Oracle SQL Developer Data Modeler fits best in enterprise environments with large, Oracle-centric architectures where teams rely on formal modeling workflows. While its depth and scalability are impressive, the interface feels dated compared to newer tools, and the setup can be daunting for smaller teams.
Find out more from the comprehensive documentation.
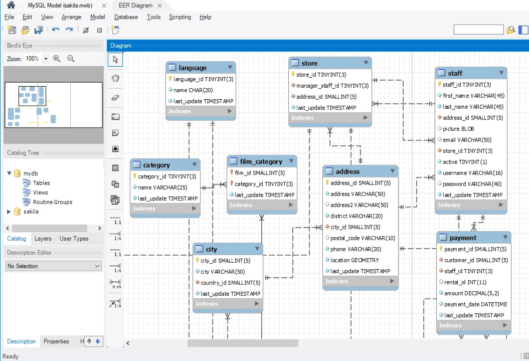
5. MySQL Workbench
MySQL Workbench provides comprehensive EER (Enhanced Entity-Relationship) diagrams with visual representation of relationships among tables, automatic generation of SQL commands, and seamless integration between the Model Editor and diagram views.

Feature Overview:
MySQL Workbench serves teams deeply invested in the MySQL ecosystem, offering tight integration between modeling and database administration. However, its MySQL-only focus makes it less practical for organizations that manage multiple database engines.
Get started with the official documentation.
Cloud-Native and Web-Based Solutions
6. dbdiagram
dbdiagram enables creation of ER diagrams using simple DSL language, allowing users to create ERDs solely with the keyboard while generating SQL scripts and providing easy sharing capabilities.

Feature Overview:
dbdiagram appeals to developers who prefer defining schemas in code and teams that follow infrastructure-as-code practices. It delivers a clean, text-driven modeling experience, though it lacks the advanced enterprise features found in heavier modeling tools.
Learn more about dbdiagram here.
7. drawSQL
drawSQL is optimized for team collaboration with real-time multiplayer editing, featuring over 200 curated database diagrams from well-known applications and support for MySQL, PostgreSQL, and Microsoft SQL Server.

Feature Overview:
drawSQL is designed for teams focused on rapid prototyping and iterative schema design. It’s simple, fast, and ideal for early development stages, but its modeling and customization depth remain limited compared to full-featured ER tools.
8. QuickDBD
QuickDBD allows rapid schema drawing using just text input, with numerous diagrams in its template gallery and import capabilities from MySQL/MariaDB, Oracle, and SQL Server for quick ERD generation.

Feature Overview:
QuickDBD works best for teams focused on rapid prototyping and iterative schema design. It’s simple, fast, and ideal for early development stages, but its modeling and customization depth remain limited compared to full-featured ER tools.
Feature Comparison Across All Tools
After walking through the strengths and limitations of each tool individually, it helps to see how they compare side by side. The table below summarizes the most important aspects of each SQL client for ER diagramming and data modeling from live database introspection to collaboration options and pricing. Use it as a quick reference when evaluating which tool best fits your workflow.
| Tool | Best fit | Live introspection | DSL / text | Collaboration | Price |
|---|---|---|---|---|---|
| DbVisualizer | DB exploration + clean ER graphs | Yes. Auto references graph. | No (visual first) | Moderate | Free/Pro |
| DataGrip | Dev IDE + diagrams | Yes (excellent) | File-based workflows | Good (via files) | Commercial |
| DBeaver | Free heavy client | Yes (auto-generate) | Limited | Moderate | Free/EE |
| dbdiagram | Quick text-first | No (import possible) | Yes (text → diagram) | Good (share links) | Freemium |
| drawSQL | Team documentation | No (not primary) | No | Excellent | Freemium/Commercial |
| QuickDBD | Fast text-to-diagram prototyping | Limited (import schema; not full live DB) | Yes (type → diagram, export SQL) | Good (real-time collaboration in Pro) | Freemium (Free basic, Pro paid) |
| MySQL Workbench | MySQL-focused modeling & DB sync | Yes (forward/reverse for MySQL only) | Visual first (EER diagrams) | Limited (no built-in real-time collaboration) | Free |
| Oracle SQL Developer Data Modeler | Enterprise-grade multi-DB modeling | Yes (forward/reverse engineering, multiple DBs) | Visual & DDL generation | Moderate (via version control like Subversion) | Free (Oracle) |
This side-by-side view highlights how no single tool dominates across every category. Some (like DbVisualizer, DBeaver, or DataGrip) shine at direct database introspection, while others (like QuickDBD or drawSQL) excel at fast design. Enterprise solutions such as Oracle SQL Developer Data Modeler that works only with Oracle databases bring depth and governance but may be overkill for smaller teams. The right choice depends on how you balance live DB integration, collaboration, and cost against modeling depth.
And that’s a wrap!
Conclusion
Choosing an SQL client for ER diagrams and data modeling in 2026 isn’t about picking a single “best” option. It’s about finding the tool that fits your project. Think about how your team works together, whether you’ll need forward or reverse-engineering, and which pricing approach makes sense for your budget. When you weigh those factors, it’s easier to select a solution that supports your current needs and can grow as your requirements change.
FAQ
What is an ER diagram in a SQL client?
An Entity-Relationship (ER) diagram visually represents tables, relationships, and keys in a database. In SQL clients, ER diagrams help you understand and design schema structures without manually writing all SQL code.
Which SQL client offers the best collaboration features for ER diagrams?
Traditional desktop tools like DbVisualizer, Oracle SQL Developer Data Modeler rely more on version control or file sharing for team collaboration. Web-based tools such as QuickDBD and drawSQL excel at real-time or link-based sharing.
Can I do forward and reverse engineering with these tools?
Yes, but capabilities vary. Oracle SQL Developer Data Modeler supports both reverse and forward engineering which allows you to generate and sync database structures. QuickDBD and dbdiagram mainly import existing SQL or text definitions for visualization without direct database generation.

